学习stm32过程中,发现网上绝大部分的教程都是C语言的教程,当然在所有公司的嵌入式开发过程中也是绝大部分使用的都是C语言,但是也会有一部分需要直接操作内核寄存器的需求,例如RTOS中切换任务的时候,也确实没有找到有人专门用汇编语言做项目,故而专门用汇编语言实现一些外设的操作,以此来熟练掌握汇编语言,方便后续继续学习rtos或者深入单片机的内核做一些研究,文章会记录开发的流程和实现的代码,有任何问题也请指出,方便一起学习,共同进步
新建汇编工程
第一步点击工程,新建,由于我的开发板是如下的型号,所以选择对应的芯片

新建工程
第二步选择启动文件,keil官方给芯片提供了启动文件,按照如下选择,启动文件是汇编语言实现的,主要的功能是定义了堆栈空间,定义了中断向量表,定义了reset函数,即上电后执行的第一个函数,里边具体的内容回头有时间再详细讲解,由于reset函数中调用了系统时钟初始化,所以需要选中固件中的core部分,见下图,如果不选中CORE,则看到select列中为黄色,即有问题,选中CORE之后就显示为绿色

CORE

启动文件
第三步新增一个汇编文件如下

新增汇编文件
第四步,汇编文件中增加汇编代码

main.s中的汇编代码
第五步,编译运行
编译完成,调整下载器之后开始调试

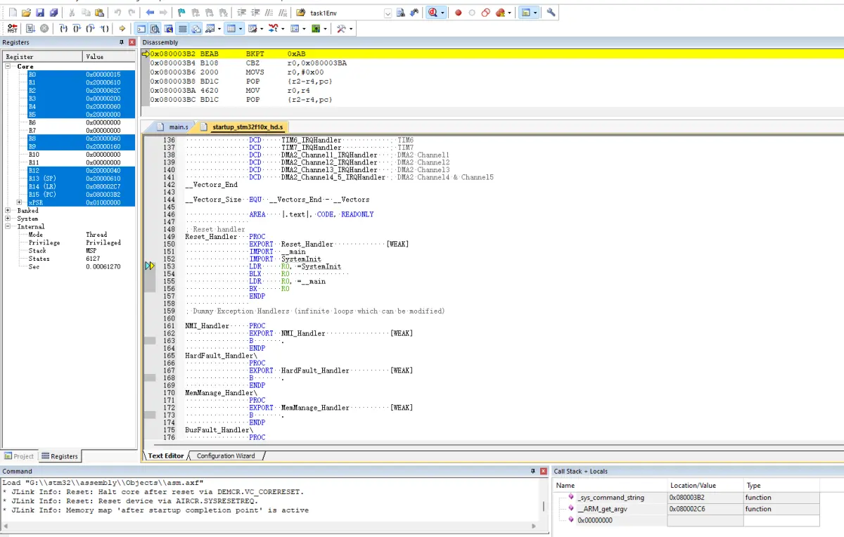
调试界面
在main.s中的B .行打一个断点,点击开始运行后,会发现会运行到此处,实现了汇编语言的main函数,至此,最简单的汇编工程就搭建好了

运行过程
上一篇:STM32—HAL库
下一篇:STM32的ID号地址
- 热门资源推荐
- 热门放大器推荐
- LTC3630AMPMSE 5V 至 76V 输入至 5V 输出、高效率、500mA 稳压器的典型应用电路
- 具有 400mA 突发钳位、fSW = 1MHz 同步降压型稳压器的 LTC3621IMS8E-2 2.5V Vout 的典型应用
- 带有集成温度监控器的 FDMF5820DC 智能功率级 (SPS) 模块的典型应用电路
- 手机音频放大器电源
- 使用 Infineon Technologies AG 的 OM8506SC 的参考设计
- 一种基于89C51的直流稳压电源电路图
- AKD4626,带 2CH ADC 和 6CH DAC 的 AK4626 音频编解码器评估板
- 适用于日本市场的应用说明 TDx5101x 低功率天线板
- 使用 Broadcom Inc 的 HCMS-2912 的参考设计
- ADA4610-2ARMZ等效前置放大光电二极管电路典型应用电路

非常经典的关于LLC的杨波博士论文
MAX4202EUK+

XC6406PP60DL






京公网安备 11010802033920号