在正常的32开发板中,一般主频都是72MHz,这是通过代码配置好的,下面我们就来学习如何把开发板的主频配置为72MHz,以及超过72Mhz。
目标:通过本次实验了解如何通过代码配置stm32开发板的时钟主频。
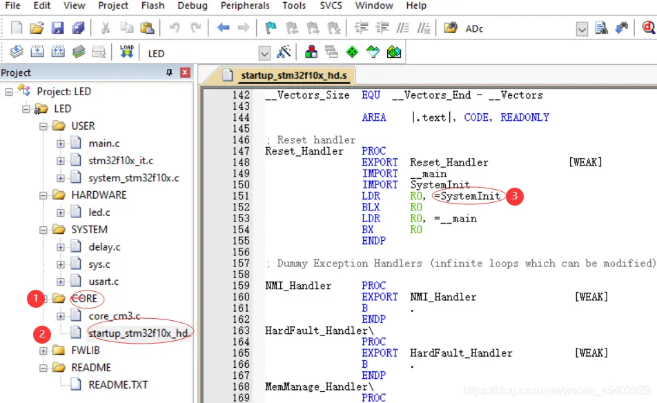
一、找到配置主频为72MHz的代码:


1先打开任意一个工程,然后在该工程的CORE文件夹下下找到.s文件,也就是启动文件。2在启动文件中找到SystemInit();这个函数,进入这个函数,然后再这个函数中找到SetSysClock();这个函数,并进入。在SetSysClock();函数中找到SetSysClockTo72();这个函数,并进入。然后就可以看到在SetSysClockTo72()函数下的直接操作寄存器的一些代码。先来看看官方是如何通过寄存器来配置主频为72MHz的。
二、官方配置主频成72MHz代码图片如下(我基本每条代码都加了注释):

三、由于很多人都不是很熟悉操作寄存器,所以我把这个函数用库函数来写一遍。库函数代码如下图:

四、主函数:

五、验证:
既然已经配置好了,那么我们看一下led闪烁的频率,看72Mhz和128Mhz的频率有什么不同,可以看到在128Mhz下的led闪烁频率更快。可以自己下载验证一下。这只是感官上面的,不够严谨,所以再用示波器来验证一下,看看频率是否为我们设定的频率。把示波器连接到PA8和GND,然后观察频率,下面照片为示波器照片。我测了一个72MHz的和120MHz的频率。


六、总结:如果想修改单片机主频的话,只需要修改锁相环配置那一句话就行了,通过修改倍频数来达到修改主频的目的。
关键字:stm32 主频
引用地址:
stm32中主频的超频实验
推荐阅读最新更新时间:2026-03-16 19:04
关于STM32外接4—16MHz晶振主频处理方法
由于STM32F10x库官方采用的是默认的外接8MHz晶振,因此造成很多用户也采用了8MHz的晶振,但是,8MHz的晶振不是必须的,其他频点的晶振也是可行的,只需要在库中做相应的修改就行。 在论坛上看到很多用户反映,使用外接12MHz的晶振,会造成很多的问题,如USART的波特率不正确,Systick走时不准等问题,在无论是在实际调试还是在软件模拟中都会发现这个情况,其实,这不能怪ST官方,我们必须肯定ST官方为方便用户开发所做的努力,下面我们就通过简单的三个步骤就可以让你随意的使用4—16MHz之内任何频点的晶振,我们以STM32F10x_StdPeriph_Lib_V3.4.0为例说明。 第一步,打开stm32f10x
[单片机]
杰发科技发布首款符合功能安全ASIL-D多核高主频车规MCU芯片AC7870x 布局高端MCU市场
10月10日,“智进新途·匠芯而生”2023四维图新用户大会 汽车电子 芯片 主题 论坛 在上海成功举办。会上,四维图新旗下杰发科技宣布推出首款符合功能安全ASIL-D基于 Arm Cortex R52内核的多核高主频 MCU — AC 7870x。AC7870x的发布将正式开启杰发科技在高端车规级MCU领域的布局,并有力推动 智能 汽车电子 电气 架构的创新与发展,提升自主汽车芯片在全球汽车电子市场的竞争力。 AC7870x系列芯片采用多核Arm C or tex R52内核,主频高达350MHz,可支持锁步核和Hypervisor,提高系统的冗余度和容错能力,减少故障影响,确保系统稳定运行。在功能安全方面,AC7870x
[汽车电子]
骁龙870曝光 主频超过3GHz由OPPO Reno5系列首发?
接下来手机芯片的可选择项可能会比今年要丰富。11月23日,高通骁龙870的相关信息在网上曝光,拥有比高通骁龙865更高的主频以及更强的性能,同时中高端智能手机也有更多的芯片选择。 据悉,高通骁龙870的主频提升到3.2GHz,作为对比,高通骁龙865主频为2.84GHz,这意味着这颗芯片会拥有比高通骁龙865更快的处理速度和更高的性能水准。但是,这颗芯片的制程工艺、GPU等相关信息尚未曝光。 有报道称,OPPO Reno5系列中的顶配版本很有可能会首发这颗芯片,但是也有消息称,该系列手机的顶配版本采用的是高通骁龙865。既然目前的相关信息带有不确定性,那不妨畅想一下,高通骁龙870是否有可能是高通骁龙865的超频版本,甚至
[手机便携]
OPPO新机正在测试高通骁龙865高频版:主频约3.2GHz
华为 Mate40 搭载了麒麟 9000 处理器,采用 5nm 工艺,并且其 CPU 频率达到了 3.13GHz,是目前移动处理器中最高的,现在有消息称,OPPO 正在测试骁龙 865 的高频版,频率提升到了 3.2GHz。 据数码博主 @数码闲聊站 爆料,OPPO 新机在测试骁龙 865 高频版,主频提高到 3.2GHz±,可能也是首发独占,理论性能比骁龙 865 + 强。 IT之家了解到,骁龙 865 的 CPU 频率为 2.84GHz,之后高通推出的骁龙 865 Plus 将 CPU 频率提升到了 3.09GHz,后者主要供给三星、MOTO、ROG 等海外机型使用。 目前还不清楚上述传闻真实与否,但在骁龙 8
[手机便携]
中国X86 CPU同主频能超越AMD?这才是真相
日前,由北京市网信办、北京市公安局主办的北京国际互联网科技博览会暨世界网络安全大会在北京展览馆开幕。上海兆芯(VIA Alliance Semiconductor)以“自主安全可靠的国产x86解决方案”为主题,携公司自主设计研发的国产x86通用处理器,以及PC、服务器等参展。“首次公开亮相的兆芯ZX-D系列处理器及国产整机VR体验,更成为现场瞩目的焦点”——这种报道更是出现在一些媒体的稿件中。下面就随嵌入式小编一起来了解一下相关内容吧。 中国X86 CPU同主频能超越AMD?这才是真相 而且根据现场的一块展板,兆芯ZX-D的SPEC2006定点成绩达到20分,考虑到ZX-D只有2G主频,也就是2G主频下实现了20
[嵌入式]
主频高达3.0GHz 三星S8或将首发骁龙835
上周,高通与三星共同展示了下一代顶级旗舰处理器——骁龙835,同时表示将会率先采用三星10nm FinFET工艺制造,目前已投产。不过并没有透露有关该芯片的具体规格等更多信息。现在有网友指出:骁龙835将会采用自主架构、八核设计,另外也有网友爆料称骁龙835的主频将会高达3.0GHz。 根据微博网友@草包科技 微博中透露的消息,骁龙835的编号为MSM8998(骁龙820/821 MSM8996/MSM8996 Pro),将会采用升级版64位自主架构Kyro 200,采用四大+四小的八核设计,Kyro架构也是从骁龙820开始启用的自主架构。有关于芯片的主频部分,微博网友@i冰宇宙 表示骁龙835的主频将会高达令人震惊的3.0
[手机便携]
乐视神秘新机曝光 十核处理器/主频惊人
有传闻称乐视将在本月底发布乐视超级手机3,现在网友@渣痞先森 在微博上曝光了一张疑似乐视新机的照片,检测信息显示该机配备了一颗联发科十核处理器,但规格和已有的Helio X20/X25以及未来将会在明年初发布的Helio X30都大相径庭。
最近,网友@渣痞先森 在微博上曝光了一张疑似乐视新机的照片,从图片中显示出的信息可以看到,这颗处理器采用14nm工艺制造,十核三簇群设计,由两颗2.59GHz的Cortex-A72核心和八颗1.55GHz的Cortex-A53核心组成。这与目前已知的联发科Helio X20/X25/P20等规格都不太一样,与明年初即将发布的Helio X30也有所不同。随后超级手机官方微博转载
[手机便携]