写在开头的话:
最近心血来潮,打算重新捡起老本行,结果发现很多都忘记了。干脆重新开始学习,并做个从零开始的笔记了。
STM32系列MCU
STM32系列芯片包括F0/F1/F2/F3/F4/F7/L0/L1/L4/H7等系列芯片芯片。不同系列的芯片适用于不同的应用场景。F0/L0基于ARM Cortex®-M0,F1/F2/L1系列基于ARM Cortex®-M3,F3/F4/L4系列基于ARM Cortex®-M4,F7/H7基于ARM Cortex®-M7。L系列表示超低功耗,H表示超高性能(对应就是高功耗了),F就是个折中方案了,性能不错,功耗也不高。
其他的先不管,F1系列芯片主要分类如下:
·超值型STM32F100 - 24 MHz CPU,具有电机控制和CEC功能
·基本型STM32F101 - 36 MHz CPU,具有高达1MB的Flash
·连接型STM32F102 – 48 MHz CPU具备USB FS device接口
·增强型STM32F103 - 72 MHz CPU,具有高达1MB的Flash、电机控制、USB和CAN
·互联型STM32F105/107 - 72 MHz CPU,具有以太网MAC、CAN和USB 2.0 OTG
STM32型号的说明:以STM32F103RBT6这个型号的芯片为例,该型号的组成为7个部分,其命名规则如下:

具体信息可查阅网站https://www.stmcu.com.cn/。
RTT操作系统
官网的简介:
RT-Thread是一款来自中国的开源嵌入式实时操作系统,由国内一些专业开发人员从2006年开始开发、维护,除了类似FreeRTOS和UCOS的实时操作系统内核外,也包括一系列应用组件和驱动框架,如TCP/IP协议栈,虚拟文件系统,POSIX接口,图形用户界面,FreeModbus主从协议栈,CAN框架,动态模块等,因为系统稳定,功能丰富的特性被广泛用于新能源,电网,风机等高可靠性行业和设备上,已经被验证是一款高可靠的实时操作系统。RT-Thread实时操作系统遵循GPLv2+许可证,实时操作系统内核及所有开源组件可以免费在商业产品中使用,不需要公布应用源码,没有任何潜在商业风险。
RT-Thread操作系统源码风格与linux一致,在官方提供的源码中,包含有诸多芯片的工程示例,LPC系列和STM32F系列的很多。再者RT-Thread代码开源,又有那么详细的资料,如果遇到官方bsp下没有的芯片,对于动手能力强的同学,自己动手移植也比较方便。而且官方提供了详细的中文文档,对于英语不太好的同学简直就是一个福音。而且,RT-Thread提供了丰富的组件,使用者可以非常方便的实现诸如GUI、网络协议栈、Modbus甚至是SQLite数据库等功能。后续使用的时候再细细体会它的强大之处了。
写寄存器Or利用固件库
嵌入式的编程,往下说就是操作MCU的寄存器。而固件库就是函数的集合,固件库函数的作用是向下负责与寄存器直接打交道,向上提供用户函数调用的接口(API)。相对于固件库的方式,直接写寄存器的代码更为简洁,只需要对指定的寄存器进行需要的操作就可以了,但是对于STM32来说,寄存器多达数百个,记起来也是一件非常让人头疼的事情。ST推出了官方固件库,固件库将这些寄存器底层操作都封装起来,提供一整套接口,你不需要去知道操作的是哪个寄存器,你只需要知道调用哪些函数即可。关于写寄存器还是利用固件库去开发哪个好,一直都有争议,只能说存在即为合理,各有各的好处,我个人比较懒,不太喜欢去记那些寄存器都是啥。再者,我也不是专门搞STM32的,要是用写寄存器的方式开发的话,过一段时间不弄,再回来估计又得花些时间对着文档看了。所以在后续的博客,我也都会利用固件库开发。当然,用不用是一回事儿,根据官网技术文档,操作寄存器的方式是必须要会的。个人建议,还是需要学会看硬件文档,看官方的技术资料,而不是遇到问题就百度。学会看官方的技术文档后,遇到问题解决起来将会事半功倍。
点亮LED
点亮LED,首先自然是安装Keil了。当然,使用其他工具也可以,对于我来说,我还是比较钟情于Keil。我现在使用的是Keil5,编译工具链为MDK-ARM v5.24。开发板为淘宝上找的便宜的不能再便宜的一块STM32C8T6开发板,引脚都要自己焊。下载线为ST-Link v2。根据淘宝商提供的硬件资料,这个板子PB12连接了一个LED灯,LED另外一端连接了上拉电阻,即LED在PB12低电平时点亮。
废话不说了,Keil的安装和破解,网上多的是,随便找个教程,走一走就完了。
第一步,创建工程
打开Keil后,首先需要创建个工程。点击project->New μVision Project。

填写工程名

选择芯片,如果没有你要的芯片,就需要到官网上去下载,然后安装。

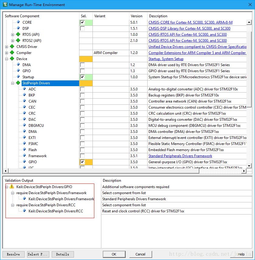
选择需要用到的功能,Core、Startup和GPIO,可以看到下面有警告,GPIO依赖FrameWork和RCC,也要去勾选上就好了。

然后确定,工程就创建成功了。
第二步,增加main.c文件到工程中
点击如下按钮,创建一个新文件,并保存文件到工程目录中。

点击工程管理按钮,管理工程

点击Add Files 把main.c加入到Source Group 1下,Target 1和Source Group 1都可以修改,改成一个合适的名字。

第三部,编写main.c 文件
#include'stm32f10x.h'
上一篇:STM32用串口下载后,不小心写保护和读保护了,如何解锁?
下一篇:应用笔记|STM32U575/585 MCU 硬件开发入门
推荐阅读最新更新时间:2026-03-19 12:38
- 基于 Blackfin 数字信号处理器 (DSP) 的 ADZS-BF518F-EZLITE、ADSP-BF518F EZ-Kit Lite 评估系统
- 使用 ON Semiconductor 的 CAT3200Z 的参考设计
- LTC2162 演示板,16 位 65Msps ADC,LVDS 输出,5-140MHz
- 使用 Analog Devices 的 LTC3526BEDC-2 的参考设计
- LT3091HT7 在极低输出电压下低压降操作的典型应用
- 蓝牙协议分析工具nRF52840 MDK USB Dongle
- NCV2902DR2G 维恩桥振荡器运算放大器的典型应用
- LTC4100EGN 演示板,智能电池充电器 DCIN = 15V-20V / 3.5V
- TC78H620FNG 双桥直流有刷电机驱动器评估板
- 带有 DRP w/Try.SRC 和 Type-C 插座的 PTN5110 USB PD 的典型应用

STC8H全系列单片机应用手册
使用PIC单片机控制心电前端ADS1192的实现单导心电测量
Follow me第三季第4期任务
非常经典的关于LLC的杨波博士论文
ASM10DTBD-S664






京公网安备 11010802033920号