1、摘要
自动驾驶汽车传感器系统一般包括4种雷达:激光雷达(Lidar)、毫米波雷达(mmWave Radar)、超声波雷达(Ultrasonic Radar)和红外雷达(Infrared Radar)。目前激光雷达和毫米波雷达是基本和必要的车载传感器设备,而超声波雷达和红外雷达则可以根据情况选择,但未来可能会发生改变。
表1车载雷达和摄像头的优缺点比较

表2 车载雷达与摄像头的工作能力比较

2、激光雷达
2.1 激光雷达的技术原理
激光雷达技术最早出现于1960 年代,最初被宇航员用来绘制月球表面或被考古学家用来绘制地图,最近,激光雷达的应用持续增加。从21世纪初开始,激光雷达一直应用于自动驾驶领域,并成为ADAS的核心技术之一,适用于自适应巡航控制(ACC)、前方碰撞警告(FCW)和自动紧急制动(AEB)。ADAS中使用的传感器和激光雷达如图2.1所示。

图2.1ADAS传感器系统及车载激光雷达
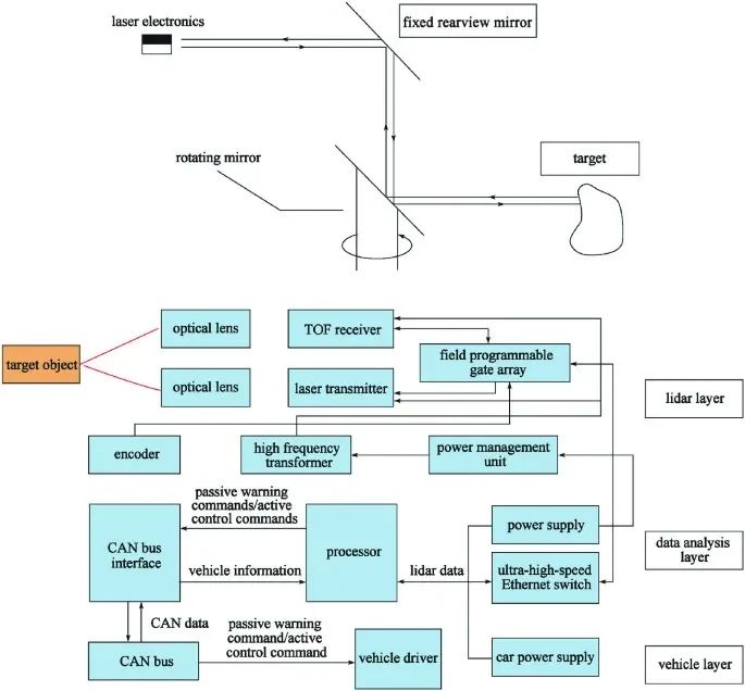
激光雷达(光探测和测距)是一种通过发射激光束来检测目标的位置、速度和其他特性的雷达系统,是集成了激光、全球定位系统(GPS)和惯性导航系统(INS)技术的系统,用于获取数据并生成精确的地面数字高程模型(DEM)。激光雷达的组件如图2.2所示。

图2.2 激光雷达组件
激光雷达的基本工作原理是:将检测信号(激光束)传输到目标,然后将目标反射的接收信号(目标回波)与发射信号进行比较,经过适当处理后,可以获得目标的相关信息,如目标的距离、方位角、高度、速度、姿态、均匀形状等参数,可用于探测、跟踪和识别包括飞机和导弹在内的目标。传感器每秒发射数万或数十万个激光脉冲,当发出光脉冲时,计时器启动,当光脉冲(从第一个人/物体反射)返回时,计时器停止,通过测量光脉冲的飞行时间(TOF),计算传感器与人/物体之间的距离。
激光雷达由激光发射器、光接收机、转盘和信息处理系统组成。激光将电脉冲转换为光脉冲,光接收器将从目标反射的光脉冲转换为电脉冲,发送到显视器。车载激光雷达测距和物体识别的原理如图2.3所示。

图2.3车载激光雷达测距原理
激光雷达常用的性能指标主要有:最大辐射功率、水平视野、垂直视场、光源波长、要测量的最大距离、测量时间/帧速率、深度分辨率、角分辨率;、距离测量精度。
2.2 激光雷达的功能
车载激光雷达的主要功能是定位,通过激光雷达SLAM的环路检测或与全球地图匹配,可以实现厘米级定位(高精度定位),目前行业内如百度、谷歌和主流厂商都采用这种方法,通用汽车在其超级巡航中绘制了美国所有高速公路的激光地图,百度自动驾驶汽车的定位方法如图2.4所示。

图2.4 百度自动驾驶汽车定位方法
这种定位方法的缺点是激光雷达地图或先验激光雷达地图必须提前制作,如果激光雷达地图不存在(对于人口稀少的地区、广阔的郊区和农村地区),自动驾驶汽车将无法执行厘米级定位,只能达到传统GPS 3米的定位精度。
车载激光雷达的第二个功能是利用摄像头数据进行目标分类识别和轨迹跟踪。道路的细节,如车道、路缘石、障碍物、虚拟和真实道路以及人行横道,都是通过两侧朝下的激光雷达获得的,百度、谷歌、丰田和其他自动驾驶汽车都使用激光雷达来获取道路细节。
激光雷达和摄像头在前方中间的数据融合可以提高目标识别的速度和准确性。有两种方法可以使用激光雷达识别目标:
第一种方法是使用激光雷达反射强度值。不同的物体在激光雷达反射强度方面有很大的不同。有了区别,目标可以简单地分类,例如行人、车辆、建筑物、植物、道路、草原等。由于它只是一个简单的阈值滤波器,计算量小,速度比深度学习目标分类快。2018年1月,瑞萨电子宣布将与初创公司Dibotics合作,将增强激光雷达软件嵌入其芯片中,并使用该方法进行分类和识别。
第二种方法是将激光雷达点云转换为具有张量结构(矩阵)的密集图像数据,然后使用Faster RCNN进行识别。后者需要强大的计算资源,处理速度相对较慢,Faster RCNN被公认为图像识别领域的最佳方法。激光雷达的另一个优点是擅长预测和跟踪运动物体的轨迹,这是行为决策的基础,就像人类驾驶员一样,它可以预测行人或其他车辆的下一步运动,并根据该预测做出决策。
激光雷达天生具有轨迹预测能力,Velodyne 16线激光雷达可以准确预测四分卫在美国超级碗中投掷球后的运动,使用激光雷达计算和预测轨迹比使用光流方法要快得多,并且计算资源的消耗也低得多。
目前,通过激光雷达检测车道线的方法主要有4种。第一个基于激光雷达回波宽度,第二种是根据激光雷达反射强度信息形成的灰度图像或强度信息与高程信息的组合过滤掉无效信息,第三种是激光雷达SLAM与高精度地图的结合,可以检测车道线并定位车辆。第四种是根据路边的高度信息或物理反射信息检测路边,然后根据距离和路宽计算车道线位置,这种方法不适用于某些边缘与路面高度差小于3厘米的道路。后三种方法至少需要16线激光雷达,前者可以与 4 线或 1 线激光雷达配合使用。目前,第二种方法是使用最广泛的方法,该方法的特点是激光雷达应尽可能靠近道路或面向道路,以获得更多的反射强度信息。丰田和谷歌都在汽车的前保险杠上安装了激光雷达,通用汽车在保险杠附近有9毫米波雷达和1个摄像头,因此由于安装空间可能不足,激光雷达只能放置在屋顶上。
2.3 激光雷达的优缺点分析
与微波雷达相比,激光雷达的工作频率要高得多,这带来了许多优势。
(1)高分辨率
激光雷达可以获得高分辨率的角度、距离和速度。一般来说,角分辨率不小于0.1 mrad,也就是说,它可以区分两个距离为0.3 m的目标,距离为3 km(这对于微波雷达来说是不可能的)。同时,还可以跟踪多个目标,距离分辨率可以达到0.1m,速度分辨率可以达到10m/s以内,距离和速度的高分辨率意味着可以使用距离-多普勒成像技术获得目标的清晰图像,即4D点云成像。
(2)隐蔽性好,抗主动干扰能力强
激光以较窄的方向性直线传播,并且只能在其传播路径中接收,故很难被拦截,且激光雷达发射系统(发射望远镜)的孔径小,接收区域窄,故意干扰信号传输到接收器的可能性非常低。此外,与微波雷达容易受到自然界中广泛的电磁波的影响不同,很少有信号源可以干扰激光雷达。因此,激光雷达具有很强的抗主动干扰能力,适合在日益复杂的信息环境中工作。
(3)不错的低空探测性能
由于各种地面物体回波的影响,微波雷达在低空存在一定的盲区(无法探测的区域)。对于激光雷达来说,只有目标会引起反射,并且没有地面回波的影响,因此它可以在零高度工作。其低空探测性能远优于微波雷达,通常可以用激光作为补盲探测。
(4)体积小,重量轻
一般来说,普通微波雷达的体积是巨大的,整个系统的重量达到吨级,射频天线的孔径达到几米甚至几十米。激光雷达更加便携,透射望远镜的孔径一般在厘米级,整个系统的最小重量可以只有几十公斤,安装和拆卸非常容易。而且,激光雷达的结构相对简单,易于维护和操作。
激光雷达的缺点如下:
首先,它受天气和大气的影响很大。一般来说,激光的衰减小,在晴朗的天气下传播距离长。但在大雨、下雪、烟雾等恶劣天气下,衰减急剧增加,传播距离受到明显影响。另外,大气环流还会引起激光束畸变和抖动,直接影响激光雷达的测量精度。
其次,由于激光雷达的波束非常窄,搜索目标可能很困难,直接影响非合作目标的拦截概率和探测效率,它只能在小范围内搜索和捕获目标。因此,激光雷达很少用于独立搜索和检测。
最后,就是激光雷达价格很昂贵,会增加汽车系统的成本。但随着技术的发展,激光雷达的成本可能会降低,我们拭目以待!
2.4 激光雷达的商业化
激光雷达的低廉价格将是其大规模商业应用的基础和核心,目前,激光雷达的广泛使用还有很长的路要走。常用车载激光雷达的性能指标和价格如图2.5所示。

图2.5车载激光雷达的性能指标及价格
Velodyne诞生于美国加利福尼亚州,于2007年开始以80,000美元的价格销售其首款激光雷达产品,经过不断的研发,价格现已降至8000美元左右。2020年激光雷达的市场规模已经超过了10亿,其价格降至250美元左右。事实上,为了降低激光雷达的成本,各个厂商都在不断尝试,通过缩小水平视图和限制检测范围来降低成本的产品将投放市场,还有一些制造商试图通过减少激光光线数量或用集成芯片替换传感器和处理器来降低成本。
3、毫米波雷达
3.1 毫米波雷达的技术原理
毫米波雷达是一种高精度雷达传感器,工作在毫米波波段,用于测量物体的相对距离、相对速度和方位角。毫米波是指30-300 GHz(波长为1-10 mm)频域中的电磁波,早期被用于军事领域,随着雷达技术的发展,它逐渐应用于许多其他领域,如汽车电子、无人机、智能交通等。自1970年代后期以来,毫米波雷达已用于许多重要的军事和民用系统,如短程高分辨率防空系统,导弹制导系统,目标测量系统等。
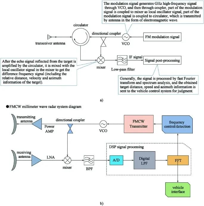
车载毫米波雷达的工作原理如下:雷达通过天线向外发射毫米波,接收目标反射信号,快速准确地获取车辆周围的物理环境信息(如车辆与物体之间的相对距离、相对速度、角度、移动方向等)。然后根据检测到的目标信息进行目标跟踪识别分类,并与人体动态信息进行数据融合。最后,通过电子控制单元进行智能处理。经过合理决策后,可以通过声、光、触等方式通知或警告驾驶员,或及时主动干预,从而保证驾驶的安全性和舒适性,降低事故发生概率。这个过程如图3.1所示。

图3.1 车载毫米波雷达工作过程
根据辐射电磁波的区别,毫米波雷达可分为两大类:脉冲系统雷达和连续波系统雷达。然后连续波可以分为FSK(频移键控),PSK(相移键控),CW(恒频连续波),FMCW(调频连续波)和其他模式,特点和缺点如图3.2所示。

图3.2两种毫米波雷达的特点
FMCW雷达因其能够测量多个目标、分辨率高、信号处理复杂度低、成本低、技术成熟等优点,已成为最常用的车载毫米波雷达,德尔福、电装和博世等一级供应商均采用FMCW调制模式。FMCW雷达系统主要包括收发天线、射频前端、调制信号、信号处理模块等。MMIC芯片(单片微波集成电路)和天线PCB板是硬件核心,通过对接收信号和发射信号进行相关处理(去斜处理或脉冲压缩),然后对目标的距离、位置和相对速度进行检测,FMCW雷达系统的组成和工作原理如图3.3所示。

图3.3FMCW雷达系统的组成和工作原理
毫米波雷达的关键部件前端单片微波集成电路(MMIC)技术由国外半导体公司控制,而高频MMIC只能由英飞凌、飞思卡尔等少数国外芯片制造商生产。中国的MMIC仍处于起步阶段,厦门意行半导体公司和南京米勒公司正在开发雷达MMIC,结果有待验证,此外,东南大学唯一的毫米波雷达国家重点实验室,一直在开发77GHz毫米波集成电路。
3.2 毫米波雷达的优势
毫米波雷达的优点如下:
毫米波具有短波长、宽频带和窄波束,具有更高的分辨率,并且不易受到干扰。毫米波的波长介于厘米波和光波之间,具有微波制导和光电制导的优点。与光波相比,毫米波和亚毫米波在大气中传播的衰减较小,受自然光和热辐射源的影响较小。与厘米级导波器相比,毫米波导引头具有体积小、重量轻、空间分辨率高等优点。与红外、激光、摄像头等光导引头相比,毫米波导引头具有更强的穿透雾、烟、尘的能力,具有全天候(大雨除外)和全天的特点。此外,毫米波导引头的抗干扰和抗隐身能力优于其他微波导引头。
3.3 毫米波雷达汽车应用
目前各国分配给车载毫米波雷达的频段如图3.4所示,主要集中在24 GHz区域(21.65-26.65 GHz)和77 GHz区域(76–81 GHz),一些国家(如日本)使用 60 GHz 频段。汽车毫米波雷达最常见的工作频率约为24 GHz、77 GHz和79 GHz。与24 GHz器件相比,77 GHz器件具有许多优点,如电子元件和天线尺寸更小,单芯片集成结构更容易实现,速度分辨率更高等。未来,车载毫米波雷达的频段将收敛到77 GHz区域(76-81 GHz)。

图3.4 车载毫米波雷达频段分配
当毫米波雷达安装在汽车上时,可以测量雷达与被测物体之间的距离、角度和相对速度。目前,毫米波雷达主要应用于高端机型,并将逐步普及到低端机型。根据安装位置,车载毫米波雷达可分为后向雷达和前向雷达。通常,每辆车都配备两个后向雷达,分别放置在车辆的左右尾部;前方雷达通常安装在车辆前保险杠的中间,后向雷达和前向雷达的功能如表3.1所示。
表3.1前向和后向雷达功能对比

毫米波雷达可以执行高级驾驶辅助系统(ADAS)的功能,例如自适应巡航控制、前方碰撞警告、盲点检测、停车辅助和变道辅助。24 GHz雷达系统主要执行短程侦察(SRR),而77 GHz系统主要执行远程侦察(LRR)。SRR和LRR的组合应用如图3.5所示。

图3.5SRR和LRR的联合应用
为了使ADAS充分发挥其功能,需要“1长+4中或短”的5个毫米波雷达。目前,新款奥迪A1采用5个毫米波雷达(1个长+4个短),奔驰S级采用7个毫米波雷达(1个长+6个短)。以自动车的ACC功能为例,一般需要3个毫米波雷达,车中间有一个77GHz的LRR,探测范围为150~250 m,角度约为10°。车内两侧有24GHz MRR,角度为30°,检测距离为50~70m。AEB是ADAS最实用的功能,它将成为未来中高端汽车的标准配置,需要77GHz的LRR雷达。
在美国,任何想要使用未经FCC(联邦通信委员会)批准的无线设备的人,必须先申请特殊的临时机构(STA)许可证,否则是非法的。2017年3月17日,日本汽车电子供应商阿尔卑斯电气申请了STA许可证,用于测试一种名为Ukaza的车载毫米波雷达,其工作频率为76~81 GHz,这是该频段毫米波雷达的首次公开测试。十天后,通用汽车还向FCC提交了类似的STA许可证申请,以测试Ukaza雷达,为其300辆自动驾驶汽车测试车队做准备。
3.4 毫米波雷达的行业结构、主流产品及发展趋势
车载毫米波雷达的国内外产业结构如图3.6所示。

图3.6 毫米波雷达产业结构
目前,毫米波雷达技术主要被大陆、博世、电装、德尔福等传统零部件巨头垄断。特别是77GHz毫米波雷达由博世、大陆、德尔福、电装、天合、富士通天、日立等公司控制。2015年,博世和大陆汽车雷达的市场份额均为22%,位居全球第一。
目前,中国市场高端汽车用毫米波雷达传感器全部进口,市场被美国、日本、德国企业垄断,价格高,因此迫切需要自主制造。汽车毫米波雷达分为短程、中程和长距离,其对应的价格也有低、中、高,市场上主流的汽车毫米波雷达如图3.7所示。

图3.7 主流汽车毫米波雷达概述
a)博世中远程雷达,b)大陆短程和远程雷达,c)德尔福中程雷达
博世雷达很小,德尔福短程雷达和远程雷达、ZF-TRW(采埃孚-天合)远程雷达和奥托立夫远程雷达将在未来几年内量产。除上述公司外,一些公司(如富士通天和日本电产Elesys)也生产毫米波雷达。中国车载毫米波雷达仍处于开发阶段,由于研发成本低,研发简单,中国厂商主要关注24GHz雷达,预计未来五年,自主品牌车载毫米波雷达传感器将逐步量产安装。国内外重点毫米波雷达产业链如图3.8所示:

图3.8 世界雷达产业链(图片来源:itbank)
从长远来看,车载毫米波雷达最终将统一在77 GHz频段(76-81 GHz),该频段意味着更大的带宽、更高的功率水平和更长的检测范围。与24GHz相比,物体分辨率精度提高了2-4倍,速度和距离测量精度提高了3-5倍,这意味着可以检测到行人和自行车。此外,设备的体积更小,这使得它更容易在车辆上安装和部署。77 GHz频率范围是全球永久认可的频段,因此更适合全球车载平台,在此范围内,76-77 GHz主要用于远程毫米波雷达,77-81 GHz主要用于中短程毫米波雷达。未来,79 GHz(77-81 GHz)中短程毫米波雷达将成为中程MRR的主流,并有望取代24 GHz短程雷达,时间取决于每个国家的工业发展、市场趋势和政策。
3.4MIMO雷达虚拟阵列和2D成像
MIMO(多输入多输出)最初是控制系统中的一个概念,这意味着系统具有多个输入和多个输出,如果将移动通信系统的传输信道视为一个系统,则发送的信号可以看作是移动信道(system)的输入信号,接收的信号可以看作是移动信道的输出信号。MIMO雷达的基本含义是:雷达利用多个发射天线同时发射正交信号照射目标,利用多个接收天线接收目标回波信号,然后对其进行综合处理,提取目标的空间位置和运动状态。
MIMO 雷达虚拟阵列的典型应用是二维雷达成像,二维雷达成像的距离分辨率主要取决于雷达信号的带宽,方位分辨率主要取决于天线的波束宽度。为了提高成像的距离分辨率,一种相对简单的方法是增加雷达信号的带宽;为了提高雷达信号的方位分辨率,不可避免地要增加天线或阵列的孔径,这在实践中是困难的,并且受到许多因素的限制。目前广泛使用的解决方案是:利用合成孔径技术在不增加天线物理尺寸的情况下获得大孔径阵列。与合成孔径的思想不同,MIMO雷达利用多个发射器和多个接收器的天线结构,形成虚拟的大孔径阵列,以获得高方位角分辨率,这种虚拟阵列的形成是实时的,可以避免传统ISAR成像中的运动补偿问题,故MIMO雷达在成像应用中具有其独特的优势。
恩智浦(NXP)于2018年1月11日推出典型的级联设计MR3003和S32R274雷达,MR3003是一款毫米波雷达收发器,具有三个发射器和四个接收器。NXP的最低级联设计是级联四个MR3003,包括12个发射机和16个接收机。以S32R274为处理器,它可以级联多达20个MR3003,形成一个惊人的60发射器和80接收器毫米波雷达,这足以用于成像,级联实际上类似于MIMO系统。
一对发射阵元和接收阵元可以模拟一个发射-接收阵元,对于具有m个发射器和n个接收器的MIMO雷达,有m*n对发射阵元和接收阵元,这意味着可以模拟m*n发送-接收阵元,m*n通常比n大得多,这导致了阵列孔径的扩大。德州仪器 (TI) 可以使用四个带有三个发射器和四个接收器的 AWR1243 雷达,组成 192 个虚拟通道(天线或阵列),如图 3.9所示。

图3.9四个TIAWR1243雷达(3T4R)
图 3.10 显示了德州仪器的四个 AWR1243 级联雷达的参数,远程分辨率大大提高,在40m处可以实现1°的方位角分辨率,即4.5 cm的分辨率和9 cm左右的物体分辨率。

图3.10四个AWR1243级联雷达参数
使用45°FOV的百万像素相机,方位角分辨率在40m处仅为约20像素,无法区分行人和骑自行车的人。MIMO具有非常宽的视场,像德州仪器那样的四级联雷达的视场高达192°(摄像机的80°视场被认为是广角),因此在边缘可能存在广角畸变。
图3.11显示了德州仪器测试的多级联雷达(MIMO)的FFT输出图。可以看出,通道越多,分辨率越高。

图3.11德州仪器多级联雷达FFT结果
4、超声波雷达
当激光雷达安装在车顶时,在车底形成一个无法测量的圆形区域,这也是激光雷达的盲区。用于自适应巡航控制的毫米波雷达用于远距离测量,但短距离测量精度不够,自动泊车的精度必须达到厘米级,这是激光雷达和毫米波雷达无法达到的,因此,可以使用擅长近距离测量的超声波雷达。倒车雷达通常是超声波雷达,安装在后轮附近,谷歌的原型无人驾驶汽车在后轮附近配备了超声波雷达,用于近距离测量,主要用于自动泊车。
5、自动驾驶汽车雷达系统配置示例
5.1通用巡航自动驾驶汽车
GM Cruise自动驾驶汽车雷达系统的配置如图5.1所示,具有5个激光雷达和21毫米波雷达,还有16个摄像头。这五个激光雷达是Velodyne VLP16 16线激光雷达,2018年1月初,Velodyne将VLP16的价格从7999美元下调至3999美元。在21个毫米波雷达中,12个79 GHz雷达由日本阿尔卑斯山公司提供,两个前向和两个后向远程雷达可能由德国公司提供,型号为ARS408。博世公司提供了五个高分辨率(通用汽车称为铰接式)毫米波雷达,它们主要安装在汽车的两侧和前部,带宽是传统77GHz雷达的8倍,因此分辨率可达4cm。
12个79 GHz毫米波雷达以级联模式工作,足以生成清晰的360°环视全景图像,同时跟踪数千个目标。12个79 GHz毫米波雷达构成一个冗余系统,毫米波雷达处理复杂环境的能力最强,最适合冗余系统,在激光雷达和摄像头故障的情况下,它们仍然可以确保车辆的安全驾驶和停放。
5.2谷歌自动驾驶汽车
谷歌无人驾驶汽车是谷歌X实验室目前正在开发的全自动驾驶汽车,它不需要驾驶员启动、行驶或停止,目前正在测试中,已经行驶了480,000公里。谷歌已经使用了七辆汽车进行测试,其中包括六辆丰田普锐斯和一辆奥迪TT。他们在加利福尼亚州的几条道路上进行了测试,包括旧金山湾区的伦巴底街。这些车辆使用摄像头和雷达来感知道路环境和交通状况,并使用详细的地图进行导航,实际测试场景如图 5.2 所示。
谷歌自动驾驶汽车传感器系统的配置如图5.3所示,它配备了四个毫米波雷达(三个在前,一个在后,如图5.4所示)和一个屋顶3D激光雷达(Velodyne HDL-64E)。毫米波雷达用于计算其他汽车与自动驾驶汽车之间的相对速度,并预测速度变化,HDL-64E雷达在旋转时连续发射64线激光束,最大射程为120 m,并接收反射光束,根据发射和接收的时间差,计算物体与汽车之间的距离,并绘制汽车周围的实时三维地形图,综合检测数据后,还可以判断物体的形状、大小和一般运动轨迹,这是行动决策的基础之一。HDL-3E 每秒可以为谷歌自动驾驶汽车的处理器提供 64 万组数据,这意味着提供的信息几乎是实时的,HDL-1E眼中的世界如图5.5所示。
除了雷达系统,谷歌自动驾驶汽车还配备了车道保持视觉系统、红外摄像头、立体视觉、GPS和惯性导航系统、车轮编码器等。
5.3Waymo自动驾驶汽车
自2017年10月中旬以来,谷歌的Waymo自动驾驶汽车在亚利桑那州开始了公开路试。测试场景和传感器配置如图5.6所示。
Waymo自动驾驶汽车的传感器配置如下:
激光雷达系统:包括三种激光雷达:可提供360°全景视野的短距离激光雷达、高清中距离激光雷达和可穿透近三个足球场的新一代远程激光雷达,该系统支持日夜正常工作。
毫米波雷达系统:使用多个波长(24G和77G)来检测物体和运动,雷达波可以绕过雨滴等物体,不受雨天、雪天、雾天和夜间影响。Waymo的雷达系统具有360°全景视野,因此可以测量车辆前方、后方和两侧道路参与者的速度。
视觉(摄像头)系统:视觉系统包括设计成像人类一样看周围世界的摄像头,但它具有360°同步视野,而人类驾驶员只能看到120°的视野。由于高清视觉系统可以检测颜色,因此可以帮助系统识别交通信号灯、施工区域、校车和救护车的频闪灯。Waymo的视觉系统由许多高清摄像头组成,旨在在白天和弱光条件下看到远处的物体。
其他的传感器:Waymo还有许多其他传感器,包括一个音频检测系统,可以听到警车和救护车的警笛声。
依靠传感器和软件的配合,Waymo可以感知周围的世界,它可以识别车辆、行人、自行车、障碍物,还可以区分交通信号灯、临时停车标志等的颜色。Waymo自动驾驶汽车看到的世界如图5.7所示。
上一篇:充电桩看功率还是电流(充电桩的整体电气控制原理图)
下一篇:汽车区域控制器架构趋势下的SmartFET应用
推荐阅读最新更新时间:2026-03-21 14:47
- 热门资源推荐
- 热门放大器推荐
- 边缘计算主机盒选购指南:五大核心指标解析
- Arm AGI CPU 更多细节:台积电 3nm 制程、Neoverse V3 微架构
- Arm AGI CPU 重磅发布:构筑代理式 AI 云时代的芯片基石
- Arm 拓展其计算平台矩阵,首次跨足芯片产品
- 阿里达摩院发布RISC-V CPU玄铁C950,首次原生支持千亿参数大模型
- 边缘 AI 加速的 Arm® Cortex® ‑M0+ MCU 如何为电子产品注入更强智能
- 阿里达摩院发布玄铁C950,打破全球RISC-V CPU性能纪录
- VPU中的“六边形战士”:安谋科技Arm China发布“玲珑”V560/V760 VPU IP
- 利用锚定可信平台模块(TPM)的FPGA构建人形机器人安全
- Er3105Di 500Ma宽输入电压同步降压稳压器内部默认参数选择典型应用示意图
- 使用 LTC2377CMS-16、16 位、500ksps、低功耗 SAR ADC 的典型应用
- L7806C负输出电压电路的典型应用
- LT3959 的典型应用 - 具有 6A、40V 开关的宽输入电压范围升压/SEPIC/反相转换器
- LPS33W适配器板,标准DIL24插座
- 使用 Analog Devices 的 LT3470AIDDB 的参考设计
- MC33364通用输入电池充电器典型应用电路
- AM2G-2405SH30Z 5V 2W DC/DC 转换器的典型应用
- 用于电池测试解决方案的 ADP1972 降压或升压、PWM 控制器的典型应用
- LT1121IS8-3.3 5V 低压差稳压器的典型应用电路,用于具有关断的电池供电电源
- G20周刊|埃斯顿与北自所达成战略合作、海康机器人发布光伏组件汇流带视觉检测解决方案
- 14家工业智能企业入选《上海市智能机器人标杆企业与应用场景推荐目录》
- 大声量 | 2023机器视觉技术与应用峰会议程新鲜出炉!
- MTBF突破4万小时!这家工业级3D相机品牌产品稳定性获权威机构认可
- 英特尔创始人、“摩尔定律”提出者戈登·摩尔去世
- 【STM32H7教程】第24章 STM32H7的Cache解读(非常重要)
- 【STM32H7教程】第25章 STM32H7的TCM,SRAM等五块内存基础知识
- 【STM32H7教程】第26章 STM32H7的TCM,SRAM等内存的使用方式
- 台北国际自动化展圆满收官 旷视仓储物流数字化解决方案引关注
- 群雄争霸,IAIC信息安全专项赛暨高峰论坛海宁亮剑

激光雷达技术与系统(英文)
现代雷达系统的信号设计
BFR340T






京公网安备 11010802033920号